Kentucky editor: Add IEs to responsibility areas
The responsibility area connects the review user with the information to be reviewed. Without the connection the review will not be possible.
|
|
note
The review will not be created yet. |
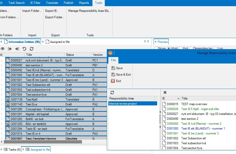
Add IEs to responsibility areas to make the users connected to those areas review the selected IE. IEs can be added to responsibility areas in an early stage in the project. This is done only once per IE and can be changed later.
Each included IE that should be reviewed must be included in the responsibility area.
Add IEs to responsibility area
-
.
-
Select a responsibility area.
-
Drag and drop IEs to the responsibility area.
-
Click and when finished.
Related articles